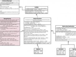
The goal of project "defE" is to build a library to handle the simulation of the transformation and collision about deformable geometry using the sphere-spring system. It uses CUDA to deal with the enormous mount of parallel computable calculation.

Project Samples

Project Activity

See All Activity >

License

MIT License

Follow defE

defE Web Site

Other Useful Business Software
Auth0 B2B Essentials: SSO, MFA, and RBAC Built In Icon
Auth0 B2B Essentials: SSO, MFA, and RBAC Built In

Unlimited organizations, 3 enterprise SSO connections, role-based access control, and pro MFA included. Dev and prod tenants out of the box.

Auth0's B2B Essentials plan gives you everything you need to ship secure multi-tenant apps. Unlimited orgs, enterprise SSO, RBAC, audit log streaming, and higher auth and API limits included. Add on M2M tokens, enterprise MFA, or additional SSO connections as you scale.
Sign Up Free
Rate This Project
Login To Rate This Project

User Reviews

Be the first to post a review of defE!

Additional Project Details

Intended Audience

Developers, Education, Science/Research

Programming Language

C++

Related Categories

C++ Library Management Software, C++ Graphics Software, C++ Simulation Software

Registered

2011-02-11