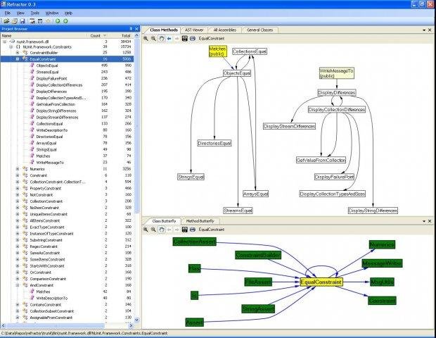
Diagrammer for .Net Assemblies, also support for Javascript. Good for assembly dependencies. Good for showing the call graph in complex methods. Good for showing the jumps in IL. Good for getting an overview of where the complex parts of a system are.

Project Samples

Project Activity

See All Activity >

License

GNU General Public License version 2.0 (GPLv2)

Follow Refractor

Refractor Web Site

Other Useful Business Software
Auth0 B2B Essentials: SSO, MFA, and RBAC Built In Icon
Auth0 B2B Essentials: SSO, MFA, and RBAC Built In

Unlimited organizations, 3 enterprise SSO connections, role-based access control, and pro MFA included. Dev and prod tenants out of the box.

Auth0's B2B Essentials plan gives you everything you need to ship secure multi-tenant apps. Unlimited orgs, enterprise SSO, RBAC, audit log streaming, and higher auth and API limits included. Add on M2M tokens, enterprise MFA, or additional SSO connections as you scale.
Sign Up Free
Rate This Project
Login To Rate This Project

User Reviews

Be the first to post a review of Refractor!