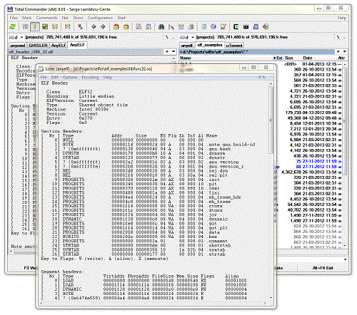
ELF File Viewer implemented as a Total Commander plugin

Features

  • ELF file reader
  • Total Commander plugin

Project Samples

Project Activity

See All Activity >

License

MIT License

Follow AnyELF

AnyELF Web Site

Other Useful Business Software
Build Securely on Azure with Proven Frameworks Icon
Build Securely on Azure with Proven Frameworks

Lay a foundation for success with Tested Reference Architectures developed by Fortinet’s experts. Learn more in this white paper.

Moving to the cloud brings new challenges. How can you manage a larger attack surface while ensuring great network performance? Turn to Fortinet’s Tested Reference Architectures, blueprints for designing and securing cloud environments built by cybersecurity experts. Learn more and explore use cases in this white paper.
Download Now
Rate This Project
Login To Rate This Project

User Reviews

Be the first to post a review of AnyELF!

Additional Project Details

Operating Systems

Windows

Intended Audience

Advanced End Users, Developers, Engineering, Other Audience, Security

User Interface

Command-line, Plugins, Win32 (MS Windows)

Programming Language

C++

Related Categories

C++ Data Formats Software, C++ Usability Software, C++ Hex Editors

Registered

2012-07-23