I made this program because i was not allowed to use Total Commander anymore at work.
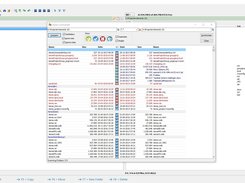
This program is a rudimentary version of Total Commander which does the basics. Loading of folders is rather fast. You can View, edit, copy, move, delete files and folders. As well as create a new folder.
This is still work in progress and i will update when i have new stuff or bug fixes.

Features

  • Double Folder View
  • Search and find files like Total Commander
  • (Sub) Folder Compare and Synchronise
  • View./Edit/Copy/Move/Delete Files
  • Create/Remove Folders
  • Tree View for each Folder view

Project Samples

Project Activity

See All Activity >

Follow Aeres Commander

Aeres Commander Web Site

Other Useful Business Software
Custom VMs From 1 to 96 vCPUs With 99.95% Uptime Icon
Custom VMs From 1 to 96 vCPUs With 99.95% Uptime

General-purpose, compute-optimized, or GPU/TPU-accelerated. Built to your exact specs.

Live migration and automatic failover keep workloads online through maintenance. One free e2-micro VM every month.
Try Free
Rate This Project
Login To Rate This Project

User Reviews

Be the first to post a review of Aeres Commander!

Additional Project Details

Languages

English

Intended Audience

End Users/Desktop

User Interface

Win32 (MS Windows)

Programming Language

Delphi/Kylix

Registered

2018-04-03