The OovAide project used to be named oovcde. Searching the web will bring up more information about oovcde at this time.

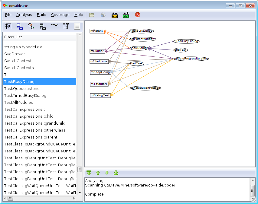
The OovAide project is a C++ or Java analysis IDE for Windows or Linux with an automated multi-tasking build system, cross compiler support, an analysis tool based on CLang that creates UML class, component, sequence as well as zone and portion diagrams from C++ or Java source, static analysis and test coverage. The diagrams allow navigation through the source code, and can be edited manually and saved as .SVG files. It creates CMake files and can be built using Eclipse or CMake. Export to SQLite is supported.

Features

  • Automatically generated class, sequence and component diagrams
  • Diagrams show more relations than UML
  • Automated dependency parsing of C++ source code (based on CLang)
  • Quick navigation between drawings and code
  • Multi-tasking build system
  • Syntax highlighting (based on CLang)
  • GDB debugging
  • Drawings can be saved as SVG
  • Code test coverage
  • Complexity measurements of source code
  • Duplicate code detection
  • Dead code detection
  • Static analysis of method and attribute usage
  • On Github at https://github.com/animatedb/oovcde

Project Samples

Project Activity

See All Activity >

License

GNU General Public License version 2.0 (GPLv2)

Follow OovAide

OovAide Web Site

Other Useful Business Software
$300 in Free Credit Towards Top Cloud Services Icon
$300 in Free Credit Towards Top Cloud Services

Build VMs, containers, AI, databases, storage—all in one place.

Start your project in minutes. After credits run out, 20+ products include free monthly usage. Only pay when you're ready to scale.
Get Started
Rate This Project
Login To Rate This Project

User Reviews

Be the first to post a review of OovAide!

Additional Project Details

Operating Systems

Linux, Windows

Intended Audience

Developers

User Interface

GTK+

Programming Language

C++, Java

Database Environment

SQLite

Related Categories

C++ Build Tools, C++ Object Oriented Software, C++ Source Code Analysis Tool, Java Build Tools, Java Object Oriented Software, Java Source Code Analysis Tool

Registered

2015-10-04