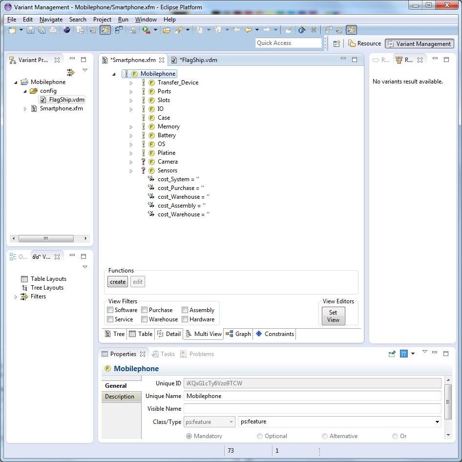
MVE extends the feature and variant editor of the pure::variant plugin. You can assign and filter each feature and attribute to a specific kind of view you want to work with.

Another extension is to create functions, that are calculated dynamically. The functions are also affected by the filters.

Project Samples

Project Activity

See All Activity >

Categories

Frameworks

License

Eclipse Public License

Follow Multi View Evaluation (MVE)

Multi View Evaluation (MVE) Web Site

Other Useful Business Software
MongoDB Atlas runs apps anywhere Icon
MongoDB Atlas runs apps anywhere

Deploy in 115+ regions with the modern database for every enterprise.

MongoDB Atlas gives you the freedom to build and run modern applications anywhere—across AWS, Azure, and Google Cloud. With global availability in over 115 regions, Atlas lets you deploy close to your users, meet compliance needs, and scale with confidence across any geography.
Start Free
Rate This Project
Login To Rate This Project

User Reviews

Be the first to post a review of Multi View Evaluation (MVE)!

Additional Project Details

Intended Audience

Developers

User Interface

Java SWT

Programming Language

Java

Related Categories

Java Frameworks

Registered

2015-08-10