An Eclipse Plugin for Development of leJos based Lego Mindstorms.
Supports a leJos nature project.
Integrated Upload via Bluetooth/USB.
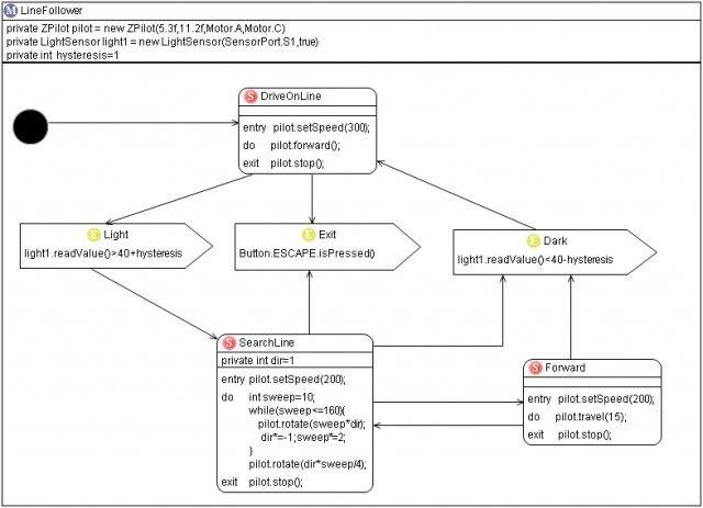
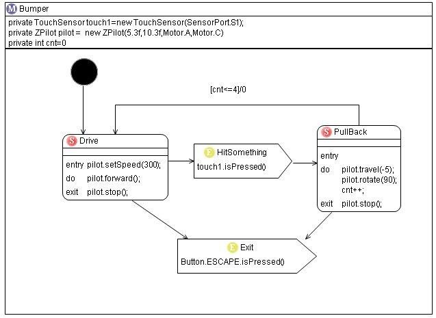
Includes a graphical modelling environment of statemachines.
Requires: Eclipse GMF and oAW

Project Samples

Project Activity

See All Activity >

License

Mozilla Public License 1.0 (MPL)

Follow Lejos Eclipse Plugin

Lejos Eclipse Plugin Web Site

Other Useful Business Software
Go From AI Idea to AI App Fast Icon
Go From AI Idea to AI App Fast

One platform to build, fine-tune, and deploy ML models. No MLOps team required.

Access Gemini 3 and 200+ models. Build chatbots, agents, or custom models with built-in monitoring and scaling.
Try Free
Rate This Project
Login To Rate This Project

User Reviews

Be the first to post a review of Lejos Eclipse Plugin!

Additional Project Details

User Interface

Eclipse

Programming Language

Java

Related Categories

Java Object Oriented Software, Java Code Generators, Java Computer-Aided Software Engineering (CASE) Software

Registered

2008-01-11