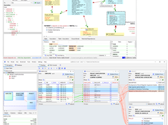
Jailer is a tool for database subsetting, schema and data browsing. It creates small slices from your database and lets you navigate through your database following the relationships. Ideal for creating small samples of test data or for local problem analysis with relevant production data. Creates small slices from your productive database and imports the data into your development and test environment (consistent and referentially intact). Improves database performance by removing and archiving obsolete data without violating integrity. The Data Browser lets you navigate through your database following the relationships (foreign key-based or user-defined) between tables. Generates SQL (topologically sorted), XML (hierarchically structured) and DbUnit datasets. A demo database is included with which you can get a first impression without any configuration effort.

Features

  • Any DMBS is basically supported thanks to the JDBC technology used
  • Jailer also uses additional knowledge to cope with the peculiarities of major database systems
  • Imports the data into your development and test environment
  • Improves database performance
  • The Data Browser lets you navigate through your database
  • Generates SQL (topologically sorted)

Project Samples

Project Activity

See All Activity >

Categories

Database

License

Apache License V2.0

Follow Jailer Database Tool

Jailer Database Tool Web Site

Other Useful Business Software
Forever Free Full-Stack Observability | Grafana Cloud Icon
Forever Free Full-Stack Observability | Grafana Cloud

Our generous forever free tier includes the full platform, including the AI Assistant, for 3 users with 10k metrics, 50GB logs, and 50GB traces.

Built on open standards like Prometheus and OpenTelemetry, Grafana Cloud includes Kubernetes Monitoring, Application Observability, Incident Response, plus the AI-powered Grafana Assistant. Get started with our generous free tier today.
Create free account
Rate This Project
Login To Rate This Project

User Reviews

Be the first to post a review of Jailer Database Tool!

Additional Project Details

Operating Systems

Linux, Mac, Windows

Programming Language

Java

Related Categories

Java Database Software

Registered

2022-07-25