To reduce resource over and under-provisioning, software systems can be migrated to IaaS and PaaS-based cloud environments.

However, aligning and optimizing existing software systems for a cloud computing foundation often involves substantial reengineering activities or at least an elaborated configuration during the migration. There exist various challenges that have to be addressed, for example, systematically comparing cloud environment candidates, checking the conformance with particular cloud environments, or simulating monitored workload for envisioned cloud-based target architectures to evaluate future costs.

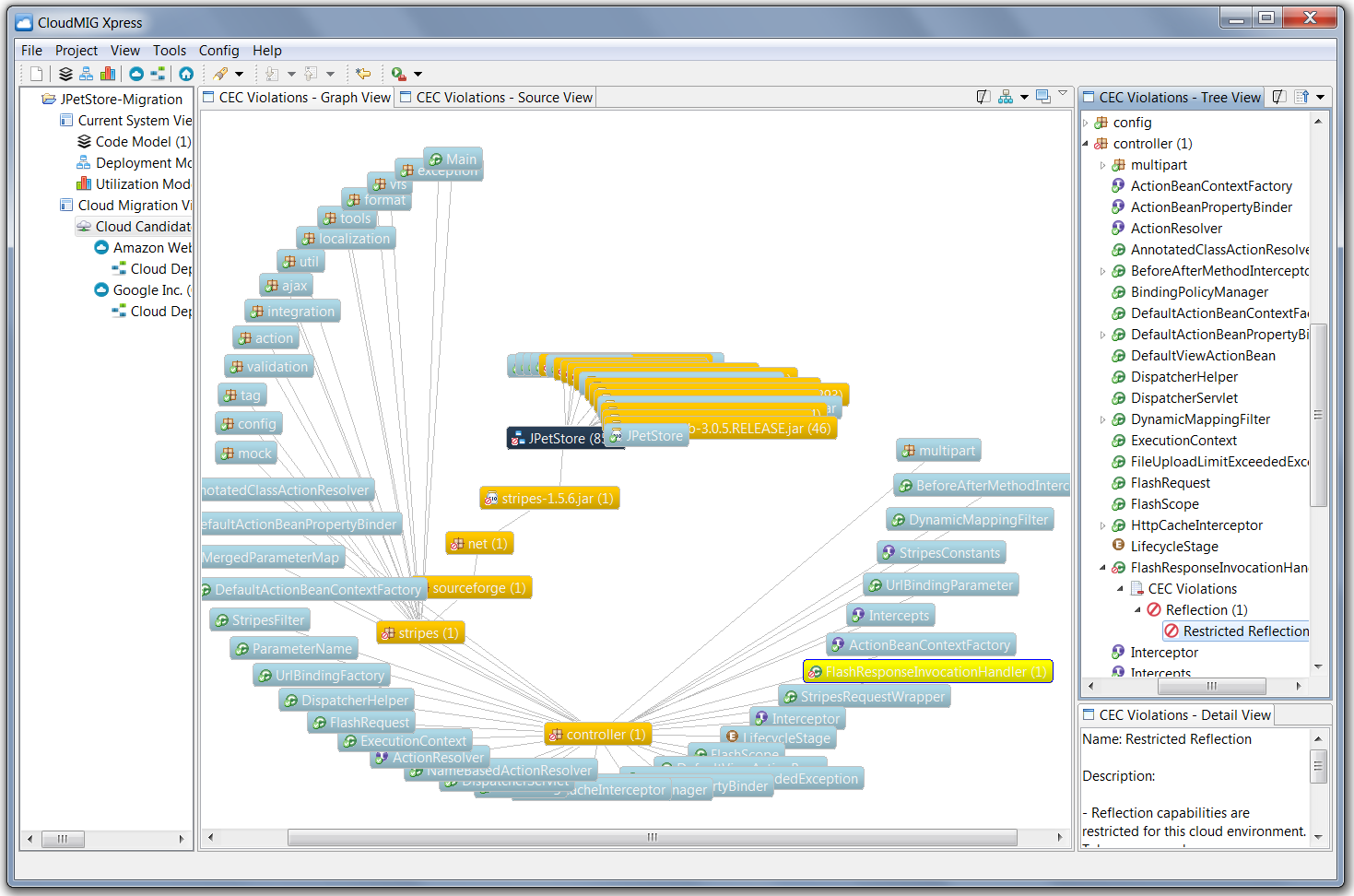
CloudMIG Xpress addresses those kinds of challenges and provides tool support for the comparison and planning phases to migrate software systems to PaaS or IaaS-based clouds. It originates from an academical prototype and is built to support research in cloud migration.

Features

  • Extract code models from Java-based software
  • Simulate various cloud deployment options
  • Compare the trade-offs that have to be made for different cloud deployment options
  • Estimate future costs, response times, and SLA violations
  • Model the current system deployment
  • Create synthetic workload profiles (e.g., to model usage patterns of existing systems)
  • Create workload profiles from real monitoring data
  • Model cloud environments with the help of cloud profiles
  • Model cloud environment constraints (CECs), e.g., concerning prohibited API calls
  • Perform a static analysis to detect CEC violations upon code models
  • Compare the suitability of different cloud profiles (e.g., conc. costs and CECs for your software)
  • Graph-based visualization of detected CEC violations

Project Samples

Project Activity

See All Activity >

License

Apache License V2.0

Follow CloudMIG Xpress

CloudMIG Xpress Web Site

Other Useful Business Software
Our Free Plans just got better! | Auth0 Icon
Our Free Plans just got better! | Auth0

With up to 25k MAUs and unlimited Okta connections, our Free Plan lets you focus on what you do best—building great apps.

You asked, we delivered! Auth0 is excited to expand our Free and Paid plans to include more options so you can focus on building, deploying, and scaling applications without having to worry about your security. Auth0 now, thank yourself later.
Try free now
Rate This Project
Login To Rate This Project

User Reviews

Be the first to post a review of CloudMIG Xpress!

Additional Project Details

Operating Systems

Linux, Windows

Languages

English

Intended Audience

Other Audience

User Interface

Eclipse, Java SWT

Programming Language

Java

Database Environment

JDBC

Related Categories

Java Scientific Engineering

Registered

2012-06-29