Leader badge

Audience

Users and companies in need of a serial port monitoring tool

About Serial Port Monitor

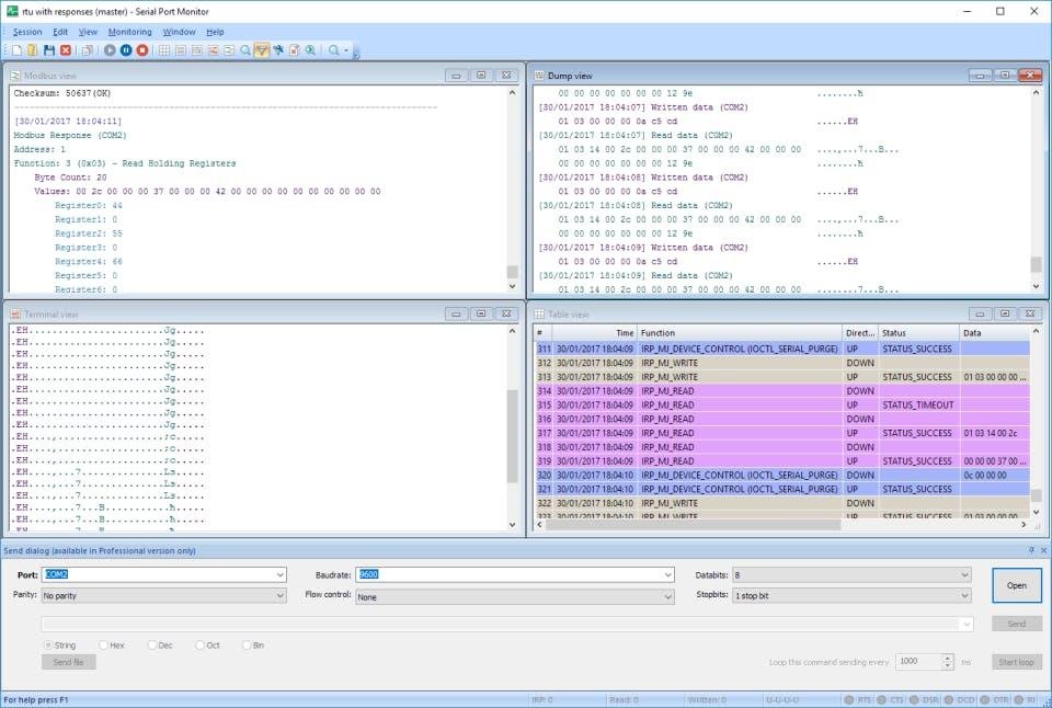
Serial Port Monitor is a professional software application that allows reading and recording serial data going through your computer’s serial ports. The program is a big help for those who develop and debug software and hardware solutions that use COM ports for serial data transfer. RS232 Port Monitor comes with a slew of powerful features, including advanced filtering and search options, built-in terminal, convenient data visualizers, the ability to record serial communication data to a file, and more. The software has a streamlined and user-friendly interface and doesn’t require any programming skills. There are Professional and Company editions of Serial Port Monitor. When using the software in terminal mode, you can emulate sending some special commands to the monitored port as though they were sent from a monitored application. This way you get the ability to check the reaction of the COM port and device connected to it.

Pricing

Starting Price:
$199 one-time payment
Pricing Details:
Company License - $999
Free Trial:
Free Trial available.

Integrations

No integrations listed.

Ratings/Reviews - 15 User Reviews

Overall 4.7 / 5
ease 4.6 / 5
features 4.7 / 5
design 4.5 / 5
support 4.6 / 5

Company Information

Electronic Team, Inc.
Founded: 2001
USA
www.electronic.us/products/serial-port-monitor/

Videos and Screen Captures

Other Useful Business Software
Secure File Transfer for Windows with Cerberus by Redwood Icon
Secure File Transfer for Windows with Cerberus by Redwood

Protect and share files over FTP/S, SFTP, HTTPS and SCP with the #1 rated Windows file transfer server.

Cerberus supports unlimited users and connections on a single IP, with built-in encryption, 2FA, and a browser-based web client — all deployable in under 15 minutes with a 25-day free trial.
Try for Free

Product Details

Platforms Supported
Windows
Training
Documentation
Support
24/7 Live Support
Online

Serial Port Monitor Frequently Asked Questions

Q: What kinds of users and organization types does Serial Port Monitor work with?
Q: What languages does Serial Port Monitor support in their product?
Q: What kind of support options does Serial Port Monitor offer?
Q: What type of training does Serial Port Monitor provide?
Q: Does Serial Port Monitor offer a free trial?
Q: How much does Serial Port Monitor cost?

Serial Port Monitor Product Features

Data Extraction

Disparate Data Collection
Document Extraction
Email Address Extraction
IP Address Extraction
Image Extraction
Phone Number Extraction
Pricing Extraction
Web Data Extraction
  • Ahmed K.
    Student
    Used the software for: 6-12 Months
    Frequency of Use: Monthly
    User Role: User
    Company Size: 1 - 25
    Design
    Ease
    Features
    Pricing
    Support
    Probability You Would Recommend?
    1 2 3 4 5 6 7 8 9 10

    "Reliable and powerful Serial Monitoring tool "

    Posted 2026-03-22

    Pros: Serial Port Monitor is a highly convenient and effective tool that delivers exactly what it promises. It’s easy to use, even for those without deep programming knowledge, yet powerful enough for professional workflows. The ability to read, record, and analyze serial data in real time is extremely valuable, especially for debugging and development tasks involving COM ports.

    The built-in terminal and data visualization features stand out, making it simple to interpret communication streams without needing additional tools. Advanced filtering and search options also save a lot of time when working with large volumes of data. Overall, it offers great value for money, particularly considering the breadth of features included.

    Cons: While the functionality is strong, the design and user interface could benefit from modernization. Compared to current software standards, some elements feel slightly outdated. Improving the visual appeal and user experience would make the tool even more attractive, especially for new users who expect more polished interfaces today.

    Overall: Serial Port Monitor is a dependable and well-designed tool for professionals working with serial communication. Its performance aligns well with its description, offering detailed insights and a guided experience through complex data flows.

    It’s particularly useful for developers and engineers who need reliable monitoring and debugging capabilities. The trial version is a great way to get started and integrate it early into projects. Despite minor UI shortcomings, it remains a very strong choice in its category and delivers excellent value for its price.

    Read More...
  • A Serial Port Monitor User
    Home user
    Used the software for: Free Trial
    Frequency of Use: Monthly
    User Role: User
    Company Size: 1 - 25
    Design
    Ease
    Features
    Pricing
    Support
    Probability You Would Recommend?
    1 2 3 4 5 6 7 8 9 10

    "Excellent tool"

    Posted 2026-02-20

    Pros: Although I don't have much experience with similar software, I was impressed by Serial Port Monitor right after launching it for the first time. I found the controls intuitive and was immediately able to monitor communication between the computer and BMS.

    Cons: I haven't found any downsides to Serial Port Monitor. Maybe the price, but that's relative, because the pros clearly outweigh the cons.

    Overall: I'm just a hobbyist who needed to monitor communication between my computer and a serial device at home, so I started looking for suitable software. Thanks to Serial Port Monitor, I could see in real time exactly what my devices were saying to each other and quickly pinpoint where the problem was. Without it, I would have spent much longer solving things by trial and error.

    Read More...
  • Andreas M.
    Hobbyist
    Used the software for: Free Trial
    Frequency of Use: Daily
    User Role: User
    Company Size: 1 - 25
    Design
    Ease
    Features
    Pricing
    Support
    Probability You Would Recommend?
    1 2 3 4 5 6 7 8 9 10

    "Top Software"

    Posted 2026-01-11

    Pros: Top software, very easy to use and offers tons of possibilities.
    I stumbled upon this program by chance and I'm totally thrilled.

    Cons: Unfortunately, the software is a bit expensive, but I'm considering spending the money on it anyway.

    Overall: I use the software to learn more about programming old coin validators. For the old devices, there is only software available for MS DOS. With the help of this program, I want to find the commands that are sent in order to create a current program.

    Read More...
  • Petro D.
    Engineer
    Used the software for: Free Trial
    Frequency of Use: Daily
    User Role: User
    Company Size: 26 - 99
    Design
    Ease
    Features
    Pricing
    Support
    Probability You Would Recommend?
    1 2 3 4 5 6 7 8 9 10

    "A Hobbyist’s Experience with Serial Port Monitor"

    Posted 2025-11-04

    Pros: Effective debugging tool for serial communication with Arduino boards, GPS modules, USB-to-serial adapters, and other DIY hardware.

    Real-time data monitoring helps spot issues like mismatched baud rates, protocol errors, and unexpected device behavior.

    Useful for firmware testing, allowing verification of expected data during uploads and troubleshooting firmware/configuration issues.

    Logging functionality lets you capture serial traffic for later review, making it easier to analyze long test sessions and identify patterns.

    Educational value, helping you better understand serial protocols, message structures, timing, and device handshakes through hands-on observation.

    Great for learning and experimenting, including reverse-engineering communication on vintage or hobby devices.

    Cons: Focused use case — primarily valuable for those working with serial devices and microcontrollers, not general-purpose debugging.

    Overall: Overall, Serial Port Monitor has become a useful part of my personal workshop setup. Even though my work is strictly non-commercial, it’s helping me improve my debugging process and deepen my understanding of device communication.

    Read More...
  • Roberto R.
    Student
    Used the software for: Less than 6 months
    Frequency of Use: Weekly
    User Role: User
    Company Size: 1 - 25
    Design
    Ease
    Features
    Pricing
    Support
    Probability You Would Recommend?
    1 2 3 4 5 6 7 8 9 10

    "Excellent software"

    Posted 2025-07-15

    Pros: Very clear, no strange setting, ready to go and sniff UART packets without actually occupying the serial port
    I didn't found other softwares that does this

    Cons: Nothing, it's clear, it does what they tells you , maybe a little bit expensive

    Overall: Very excellent, i tried other competitors but they have too complicated interfaces or setups or they occupy serial ports, this is really good

    Read More...
  • Tony J.
    Technical Director
    Used the software for: Less than 6 months
    Frequency of Use: Daily
    User Role: User
    Company Size: 26 - 99
    Design
    Ease
    Features
    Pricing
    Support
    Probability You Would Recommend?
    1 2 3 4 5 6 7 8 9 10

    "Not good, much better free Serial Monitor softwares"

    Posted 2025-05-06

    Pros: Nothing, it has a very polished look to it and that is all I can say really.
    The name is good as its say what it is meant to do.

    Cons: It just is not your typical Serial Monitor program
    Not what embedded programmers are looking for (Send and Receive UART)
    100% over hyped on the website
    What features it has are over complex
    Customer support, well I rather not say its that bad

    Overall: There are much better "free" serial monitor programs out there, don't get caught up on there flashing "misleading" website.
    We where looking for a paid software to monitor our product UART based communications but landed up paying for an unusable piece of software and still using the free one we have for some 15 years (its just better and works)
    The support was well... pay more and we can give you some more features, however these features are free with all other serial monitors I have ever seen.
    Asked for money back and it was basically... NO!

    Read More...
  • A Serial Port Monitor User
    Researcher in biomechanics
    Used the software for: Less than 6 months
    Frequency of Use: Monthly
    User Role: User
    Company Size: 500 - 999
    Design
    Ease
    Features
    Pricing
    Support
    Probability You Would Recommend?
    1 2 3 4 5 6 7 8 9 10

    "Very Useful"

    Posted 2024-04-30

    Pros: Can monitor everything I want even if I am not a serial port expert ! Filtering tool is very useful identifying message send and received.

    Cons: Working on serial ports is not one of my areas of expertise. For the moment I'm using basic functionalities and I don't think I'm in a position to offer constructive criticism on this subject.

    Overall: Originally I wanted to reverse engineer a usb toy (such as a rocket launcher) for an Arduino project with my son. The project is still ongoing but decoding the messages to be sent was quick with serial port monitor.
    I then got interested in understanding the workings of a treadmill that we use in my sports club. The work is much more complicated but I think I'll be able to succeed with time. Once again, I'm not an expert in serial communications and serial port monitor makes my job much easier.

    Read More...
    Reply from Serial Port Monitor
    Posted 2024-05-02
    Thanks for the review!
  • A Serial Port Monitor User
    Z80 developer
    Used the software for: Free Trial
    Frequency of Use: Weekly
    User Role: Deployment
    Company Size: 1 - 25
    Design
    Ease
    Features
    Pricing
    Support
    Probability You Would Recommend?
    1 2 3 4 5 6 7 8 9 10

    "Worked as described out of the box ....."

    Posted 2024-01-30

    Pros: Worked as described, no issues with "could not open port" I had on other similar solutions. could be used without studying a manual.

    Cons: N/A.

    Overall: I'm developing a BIOS for a homegrown Z80 system and the only way to do interface is via the serial interface. Unfortunately some features like the Xmodem support are very tricky to debug. There is no terminal software I have found that would log the complete communication between the remote device and the terminal software. I was already thinking about writing a minimal terminal software with this capability, but then I found Serial Port Monitor works without such hassle. I know since X64 Windows this has become difficult - even Microsoft does not support their old Portman software anymore. So count me impressed!

    Read More...
  • A Serial Port Monitor User
    Development engineer
    Used the software for: Free Trial
    Frequency of Use: Yearly
    User Role: User
    Company Size: 1 - 25
    Design
    Ease
    Features
    Pricing
    Probability You Would Recommend?
    1 2 3 4 5 6 7 8 9 10

    "A useful utility"

    Posted 2023-12-15

    Pros: It can monitor data traffic between PC application and serial unit without using additional hardware.

    Cons: I've tried with a few apps, so far I haven't found one during testing.

    Overall: I have tried many serial port monitors, but unfortunately none of them could meet my expectations. To my knowledge, this is the only serial port monitoring program that can monitor serial port traffic without hardware intervention. I think the price is also fair, that's why it got 5 stars from me.

    Read More...
    Reply from Serial Port Monitor
    Posted 2024-01-08
    Thank you!
  • Paul H.
    Hardware and firmware engineer
    Used the software for: Less than 6 months
    Frequency of Use: Daily
    User Role: User, Administrator, Deployment
    Company Size: 1 - 25
    Design
    Ease
    Features
    Pricing
    Support
    Probability You Would Recommend?
    1 2 3 4 5 6 7 8 9 10

    "Essential tool for monitoring serial communications."

    Posted 2023-11-16

    Pros: I spend most of my time putting together hardware components and writing microcontroller firmware to interface to various sensors, actuators and communications. Understanding how these components connect to each other, often using UART or Serial technology. Serial Port Monitor (SPM) allows you to visualize everything that happens to the serial port (whether it's a physical serial port or a virtual one, encapsulated by USB).

    The real benefit of this software that I wasn't able to find in any of the other possible tools I'd looked at is that it's not just the user data that flows to and from the port, but every event, a change of baud rate, configuration of stop bits and flow control. It can also do this in a transparent mode, allowing other software to run on your PC and to "open" the serial port. Every communication back and forth between the software and the serial hardware are captured in SPM.

    Cons: I haven't found any significant deficits; SPM is modern with a slick UI, really intuitive and easy to use and it just works.

    Overall: Developing interfaces with Serial and UART communications is difficult. Hard to develop, hard to troubleshoot and really hard to reverse engineer where some serial devices are decades old, with the manufacturer gone bust years before.

    Recently I was asked to reverse engineer a serial printer and make it work with recent operating systems and applications. Using SPM to capture and analyse the serial traffic enabled me to view the conversations that were occurring and replicate them; I did this in just a couple of days making it 2-3x faster than writing with ever more debug and trace logging.

    The other really helpful feature is the ability to both record and playback serial communications. This is really handy when you're retrofitting software as you can just play back the data and make sure that your code responds in exactly the same way.

    Read More...
    Reply from Serial Port Monitor
    Posted 2024-01-08
    Thanks for such a detailed review of the Serial Port Monitor!
  • Yusuf Ç.
    Teacher
    Used the software for: Free Trial
    Frequency of Use: Weekly
    User Role: User
    Company Size: 1 - 25
    Design
    Ease
    Features
    Pricing
    Support
    Probability You Would Recommend?
    1 2 3 4 5 6 7 8 9 10

    "A fun and educational application"

    Posted 2023-10-10

    Pros: We teach electronic communication courses to our students. Children love this practice and enjoy the lesson. Thanks to this application, our lessons are more fun.

    Cons: N/A.

    Overall: Thanks to this application, our lessons are more fun.

    Thank you Eltima...

    Read More...
  • Lukasz P.
    Engineer
    Used the software for: Free Trial
    Frequency of Use: Monthly
    User Role: User
    Company Size: 1 - 25
    Design
    Ease
    Features
    Pricing
    Support
    Probability You Would Recommend?
    1 2 3 4 5 6 7 8 9 10

    "Does the job"

    Posted 2023-03-21

    Pros: Allows one to create the required virtual serial network quickly and effortlessly. The interface is easy to use.

    Cons: The software has its cost but that is reasonable.

    Overall: Great software. I would recommend it to anyone needing a virtual serial port network functionality in place.

    Read More...
  • Tim W.
    Retired
    Used the software for: Less than 6 months
    Frequency of Use: Daily
    User Role: User, Administrator
    Company Size: 1 - 25
    Design
    Ease
    Features
    Pricing
    Support
    Probability You Would Recommend?
    1 2 3 4 5 6 7 8 9 10

    "The “port splitter” that Actually Works!!!"

    Posted 2023-03-14

    Pros: There are several software packages that claim to be “port splitters, “ but the Eltima software ACTUALLY DOES WORK!

    The Eltima products work so easily, due to their system level drivers, which allow direct integration into the “Com Port” environment.

    This is the most easily configured and maintained Port Replication package I have ever used.

    Cons: There really wasn’t any issue with the software that wasn’t answered by reading the extensive documentation, available on the web site along with blogs, by users of the software.

    Overall: Eltima Serial Port tools allow you to create, replicate/duplicate virtual ports with ease! I REALLY wish that I had gone ahead and implemented the Eltima product to begin!

    Read More...
  • A Serial Port Monitor User
    Hobbyist
    Used the software for: Free Trial
    Frequency of Use: Daily
    User Role: User
    Company Size: 1 - 25
    Design
    Ease
    Features
    Pricing
    Support
    Probability You Would Recommend?
    1 2 3 4 5 6 7 8 9 10

    "Monitoring arduino RS485 arduino network"

    Posted 2022-06-15

    Pros: I found the user interface easy and intuative.
    Not that I used it much, but the online help is comprehensive and well designed.
    Multiple monitoring options.

    Cons: Price is a little high for my occasional hobbyist use.

    Overall: Debugging of communication issues in my application was simplified enormously.
    If I ever have a professional need in the future SPM would be my first choice.

    Read More...
  • Peter S.
    Tester
    Used the software for: 6-12 Months
    Frequency of Use: Daily
    User Role: User
    Company Size: 1 - 25
    Design
    Ease
    Features
    Pricing
    Support
    Probability You Would Recommend?
    1 2 3 4 5 6 7 8 9 10

    "Serial Port Monitor is one of my all-time favorites"

    Posted 2022-01-17

    Pros: Great product. Most especially, I love how easy it is to save messages in the original .spm format.

    Cons: SPM is a bit expensive, but its operations are top quality.

    Overall: Since the beginning of my current project, I’ve been using the Eltima Serial Port Monitor for diagnostic data analysis, and I really liked it.

    Read More...
  • Previous
  • You're on page 1
  • Next