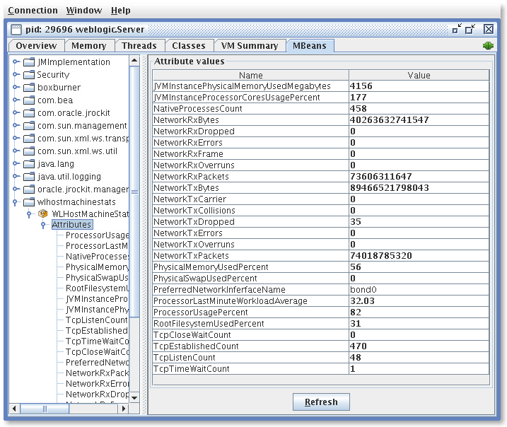
WLHostMachineStats is a small agent (JMX MBean) that runs in every WebLogic Server in a WebLogic domain. It is used to collect statistics (O.S. CPU/Memory/Network usage) from the machine hosting each WebLogic Server instance. Also see DomainHealth.

Project Samples

Project Activity

See All Activity >

License

BSD License

Follow WLHostMachineStats

WLHostMachineStats Web Site

Other Useful Business Software
Go from Code to Production URL in Seconds Icon
Go from Code to Production URL in Seconds

Cloud Run deploys apps in any language instantly. Scales to zero. Pay only when code runs.

Skip the Kubernetes configs. Cloud Run handles HTTPS, scaling, and infrastructure automatically. Two million requests free per month.
Try it free
Rate This Project
Login To Rate This Project

User Ratings

★★★★★
★★★★
★★★
★★
0
1
0
0
0
ease 1 of 5 2 of 5 3 of 5 4 of 5 5 of 5 5 / 5
features 1 of 5 2 of 5 3 of 5 4 of 5 5 of 5 4 / 5
design 1 of 5 2 of 5 3 of 5 4 of 5 5 of 5 4 / 5
support 1 of 5 2 of 5 3 of 5 4 of 5 5 of 5 0 / 5

User Reviews

  • This is very good particularly when used in conjunction with Domain Health. Didn't need to use support so can't rate.
Read more reviews >

Additional Project Details

Intended Audience

Information Technology

User Interface

Non-interactive (Daemon)

Programming Language

Java

Related Categories

Java Distributed Computing Software

Registered

2011-09-28