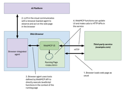
WebMCP is a proposed web standard that enables web applications to expose their functionality as JavaScript-based “tools” accessible to AI agents, browser assistants, and assistive technologies. It allows developers to define structured, natural-language-described functions directly in client-side code, effectively turning web pages into Model Context Protocol (MCP)-like servers running in the browser. Unlike backend integrations, WebMCP executes tools within the live web page, preserving shared context between the user, the agent, and the application UI. This approach supports collaborative, human-in-the-loop workflows where users can delegate tasks to agents while maintaining visibility and control. WebMCP reduces developer burden by reusing existing frontend logic instead of requiring separate server-side integrations. Designed to complement protocols like MCP rather than replace them, WebMCP strengthens accessibility, interoperability, and agent reliability across the modern web.

Features

  • 🧩 JavaScript Tool Registration: Lets developers expose app functionality as structured, schema-defined tools callable by AI agents.
  • 🤝 Human-in-the-Loop Workflows: Enables collaborative experiences where users and agents interact within the same live web interface.
  • 🌐 Client-Side Execution: Tools run directly in the browser, preserving UI state, authentication, and shared context.
  • ♿ Accessibility Enhancement: Provides assistive technologies with higher-level, standardized actions beyond traditional accessibility trees.
  • 🔄 Seamless MCP Alignment: Designed to work alongside Model Context Protocol (MCP) and other AI tool-calling standards.
  • 🛠️ Minimal Developer Overhead: Allows reuse of existing frontend business logic without building separate backend integrations.

Project Samples

Project Activity

See All Activity >

Categories

Agentic AI

License

W3C License

Follow WebMCP

WebMCP Web Site

Other Useful Business Software
Enterprise-grade ITSM, for every business Icon
Enterprise-grade ITSM, for every business

Give your IT, operations, and business teams the ability to deliver exceptional services—without the complexity.

Freshservice is an intuitive, AI-powered platform that helps IT, operations, and business teams deliver exceptional service without the usual complexity. Automate repetitive tasks, resolve issues faster, and provide seamless support across the organization. From managing incidents and assets to driving smarter decisions, Freshservice makes it easy to stay efficient and scale with confidence.
Try it Free
Rate This Project
Login To Rate This Project

User Reviews

Be the first to post a review of WebMCP!

Additional Project Details

Registered

2026-02-15