vscode-antlr4 is a Visual Studio Code extension that provides comprehensive support for ANTLR4 grammar development. It enhances the editing experience by offering syntax highlighting, code completion, error checking, and visualization tools, making it easier to design and debug grammars within the VS Code environment. The extension supports various target languages and integrates seamlessly with ANTLR4's toolchain.

Features

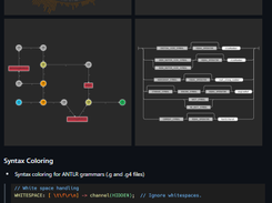
  • Syntax highlighting for ANTLR grammars (.g and .g4 files) with custom themes
  • Code completion and symbol navigation, including hover information and go-to-definition
  • Real-time syntax and semantic error checking using ANTLR4
  • Generation of railroad diagrams and ATN graphs for grammar visualization
  • Grammar debugging with support for breakpoints and step execution
  • Configurable parser generation for multiple target languages​

Project Samples

Project Activity

See All Activity >

Categories

Libraries

License

MIT License

Follow VSCode-ANTLR4

VSCode-ANTLR4 Web Site

Other Useful Business Software
Full-stack observability with actually useful AI | Grafana Cloud Icon
Full-stack observability with actually useful AI | Grafana Cloud

Our generous forever free tier includes the full platform, including the AI Assistant, for 3 users with 10k metrics, 50GB logs, and 50GB traces.

Built on open standards like Prometheus and OpenTelemetry, Grafana Cloud includes Kubernetes Monitoring, Application Observability, Incident Response, plus the AI-powered Grafana Assistant. Get started with our generous free tier today.
Create free account
Rate This Project
Login To Rate This Project

User Reviews

Be the first to post a review of VSCode-ANTLR4!

Additional Project Details

Programming Language

TypeScript

Related Categories

TypeScript Libraries

Registered

2025-04-25