Speedcrypt is a software to encrypt your data that implements some of the most powerful and secure algorithms in the world. It also uses the most sophisticated password derivation techniques, with very robust HASH Functions. Speedcrypt implements libraries such as Bouncy Castle and others among the most used in the world of cryptography!
Speedcrypt is a free program for encrypt the files which helps you to manage in a secure way. The files are encrypted using the best and most Secure Encryption algorithms currently known: AES-GCM, AES RIJNDAEL, PGP, AES (String Crypto 256 Bit Key) SERPENT, CHACHA20, XCHACHA20-POLY1305. Speedcrypt is it really free, more than that: it is Open Source. You can have a look at its full source code and check whether the security features are implemented correctly.

Features

  • Version 1.5 of Speedcrypt File Encryption has been released!
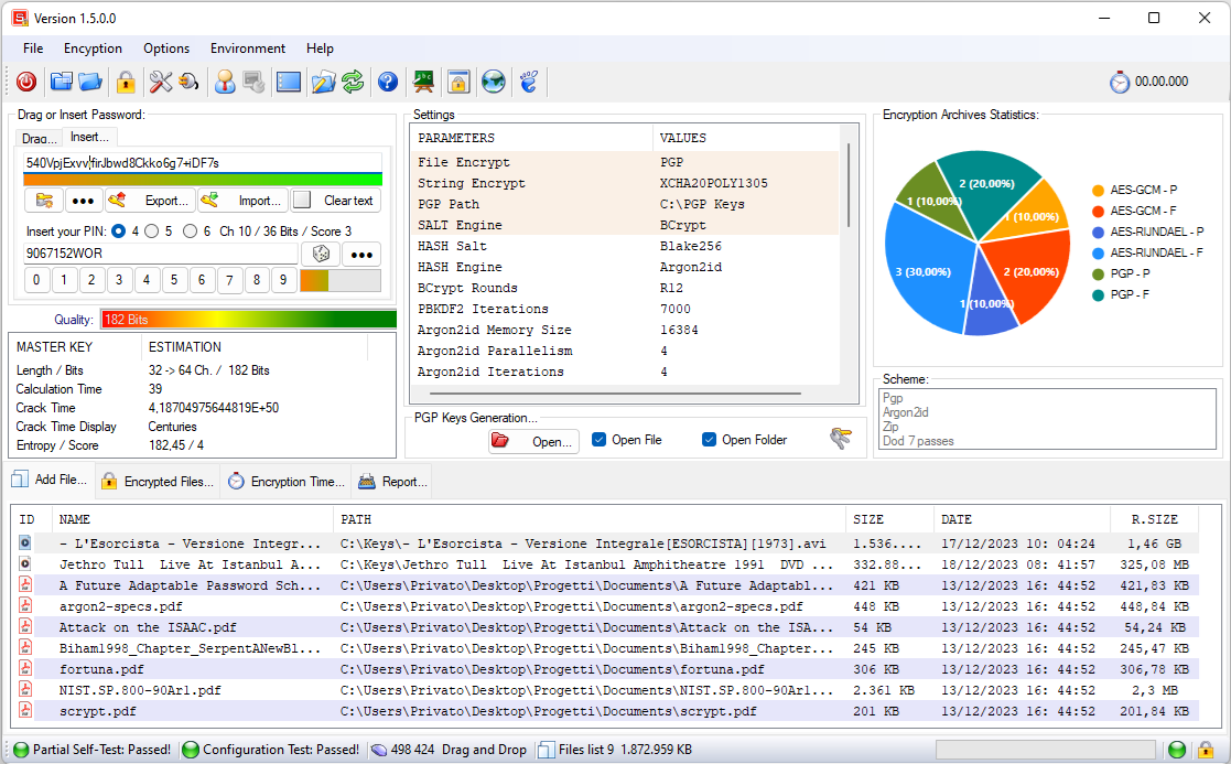
  • There are eight encryption engines that the program makes available to users: AES-GCM, AES RIJNDAEL, PGP, AES (String Crypto), CHACA20, and XCHACHA20-POLY1305...
  • A string named SALT is added to passwords used for encryption processes. This string is generated by the PRNG engines (pseudo-random number generators) supplied with Speedcrypt. ..
  • There are fourteen HASH Functions available in the program Some of them can be associated with the PBKDF2 algorithm (Password-Based Key Derivation Function)...
  • Protected Mode: Anti Keylogger Shield. Speedcrypt can operate within a mode capable of thwarting attacks from currently known Keyloggers.
  • Available a password generator that operates in two modes: classic method and Speedcrypt method
  • Ability to create password lists to store and encrypt with the SERPENT 256 Bit Key algorithm
  • Available the creation of lists related to encryption, compression and cancellation tests with the possibility of storage and recall.
  • The files that undergo the encryption process can be compressed using three powerful compression algorithms that the user can choose from: BZip2, GZip, Zip...
  • At the end of the encryption process, Speedcrypt eliminates the original file so that it can no longer be recovered...
  • Speedcrypt provides its users with protection against Dictionary Attacks, Guessing Attacks or Brute Force attacks, Rainbow Table Attacks and Memory dump. Speedcrypt is also distributed in a Portable Version...

Project Samples

Project Activity

See All Activity >

License

GNU General Public License version 3.0 (GPLv3)

Follow Speedcrypt File Encryption

Speedcrypt File Encryption Web Site

Other Useful Business Software
MongoDB Atlas runs apps anywhere Icon
MongoDB Atlas runs apps anywhere

Deploy in 115+ regions with the modern database for every enterprise.

MongoDB Atlas gives you the freedom to build and run modern applications anywhere—across AWS, Azure, and Google Cloud. With global availability in over 115 regions, Atlas lets you deploy close to your users, meet compliance needs, and scale with confidence across any geography.
Start Free
Rate This Project
Login To Rate This Project

User Reviews

Be the first to post a review of Speedcrypt File Encryption!

Additional Project Details

Operating Systems

Windows

Registered

2023-12-08