SNMP XML Builder is a tool intended for system engineers and administrator to design custom SNMP networks to help monitor and control any network equipment communicating via SNMP protocol.
• To effectively and quickly scan, discover and report on all devices operating on SNMP protocol.
• To Load specific MIB files for each device found on SNMP and allow access to device specific values.
• To reliably discover and report on current values of the SNMP device (via MIB Walk).
• To enable user to build his own set of device-specific MIB values in a meaningful format and export this information in readable XML format.

* Extremely fast. - Reads 3000 values in under 8 seconds.
* Extremely small file size. - 2.6MB

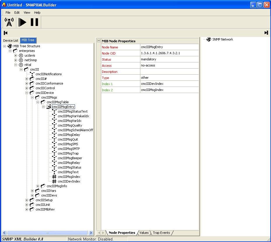
Project Samples

Project Activity

See All Activity >

Follow SNMP XML Builder

SNMP XML Builder Web Site

Other Useful Business Software
Our Free Plans just got better! | Auth0 Icon
Our Free Plans just got better! | Auth0

With up to 25k MAUs and unlimited Okta connections, our Free Plan lets you focus on what you do best—building great apps.

You asked, we delivered! Auth0 is excited to expand our Free and Paid plans to include more options so you can focus on building, deploying, and scaling applications without having to worry about your security. Auth0 now, thank yourself later.
Try free now
Rate This Project
Login To Rate This Project

User Reviews

Be the first to post a review of SNMP XML Builder!

Additional Project Details

Registered

2014-08-19