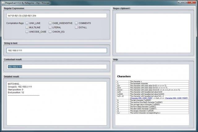
PregexEval is a tiny and a simple regex evaluator. You type your regex, type a string to match and, for every characters entered you'll see if it matches and also see a full description of the matching. It's a NFA-based matching as in Perl 5.

Project Samples

Project Activity

See All Activity >

Categories

Text Processing

License

GNU General Public License version 3.0 (GPLv3)

Follow PregexEval

PregexEval Web Site

Other Useful Business Software
MongoDB Atlas runs apps anywhere Icon
MongoDB Atlas runs apps anywhere

Deploy in 115+ regions with the modern database for every enterprise.

MongoDB Atlas gives you the freedom to build and run modern applications anywhere—across AWS, Azure, and Google Cloud. With global availability in over 115 regions, Atlas lets you deploy close to your users, meet compliance needs, and scale with confidence across any geography.
Start Free
Rate This Project
Login To Rate This Project

User Reviews

Be the first to post a review of PregexEval!

Additional Project Details

Operating Systems

Linux, Windows

Intended Audience

Developers

User Interface

Java Swing

Programming Language

Java

Related Categories

Java Text Processing Software

Registered

2011-04-21