myFavs is a powerful, portable, easy to use , openSource , 'Bookmark Manager' .
http://vmars.us/freeware/myFavs/myFavs_Help.html
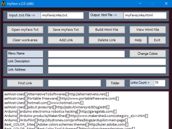
It inputs a text file (myFavsLinks.txt) of User Favorites . And outputs a "myFavsLinks.Html" page of sorted dropDown Menus/Links .
myFavs Editor has buttons for: Add-Link , Build-Html , Change Colors , Delete-Link , Find-Link , Help , Save-Links , View-HtmlPage-Output .
Double-click on displayed Links to open web-page in your default Browser .
To get started , download .zip and install anywhere (ie., C:\myFavs ) .
The Zip file includes myFavs.exe executables as well as source code .
myFavs has no dependencies , and is compatible with win7 and up.

To start using myFavs program , Left-Click on the Open myFavs Txt button . This opens the C:\myFavs\ Folder . Here you can find and Open the myFavsLinks.txt file , etc. . Actually , now , the program automatically opens with the myFavsLinks.txt file in the List-View area .

Project Samples

Project Activity

See All Activity >

Follow myfavs-vmars-us

myfavs-vmars-us Web Site

Other Useful Business Software
Forever Free Full-Stack Observability | Grafana Cloud Icon
Forever Free Full-Stack Observability | Grafana Cloud

Our generous forever free tier includes the full platform, including the AI Assistant, for 3 users with 10k metrics, 50GB logs, and 50GB traces.

Built on open standards like Prometheus and OpenTelemetry, Grafana Cloud includes Kubernetes Monitoring, Application Observability, Incident Response, plus the AI-powered Grafana Assistant. Get started with our generous free tier today.
Create free account
Rate This Project
Login To Rate This Project

User Reviews

Be the first to post a review of myfavs-vmars-us!

Additional Project Details

Registered

2017-01-20