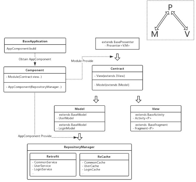
A common Architecture for Android Applications developing based on MVP, integrates many Open Source Projects (like Dagger2, RxJava, Retrofit, etc.), to make your developing process quicker and easier. This framework combines them and uses them all. Dagger2 is managed and provided to developers. Using this framework to develop your project means that you already have an MVP + Dagger2 + Retrofit + RxJava project. MVPArt is a new MVP architecture, suitable for small and medium-sized projects. It aims to solve the problems of too many traditional MVP classes and interfaces. One-click template generation, development artifact, no regrets! General framework, suitable for all types of projects, supports the development of large projects, compatible with component development, and can be used as a componentized Base library. The original builder mode Module (GlobalConfigModule) can be used to inject custom parameters into any position of the framework using Dagger2.

Features

  • Highly customizable frame (ConfigModule) may pair without modifying the frame source
  • Global use of Dagger2 management
  • The frame can be easily extended to any new features without modifying the source code of the frame
  • Global Rxjava error handling, automatic retry after error, capture all errors of the entire application
  • Global UI adaptation
  • Image loading class ImageLoader uses strategy mode and builder mode to easily switch the image loading framework and facilitate function expansion
  • Demo can be used directly after modifying the package name for quick access

Project Samples

Project Activity

See All Activity >

Categories

Build Tools

License

Apache License V2.0

Follow MVPArms

MVPArms Web Site

Other Useful Business Software
Forever Free Full-Stack Observability | Grafana Cloud Icon
Forever Free Full-Stack Observability | Grafana Cloud

Our generous forever free tier includes the full platform, including the AI Assistant, for 3 users with 10k metrics, 50GB logs, and 50GB traces.

Built on open standards like Prometheus and OpenTelemetry, Grafana Cloud includes Kubernetes Monitoring, Application Observability, Incident Response, plus the AI-powered Grafana Assistant. Get started with our generous free tier today.
Create free account
Rate This Project
Login To Rate This Project

User Reviews

Be the first to post a review of MVPArms!

Additional Project Details

Operating Systems

Android

Programming Language

Java

Related Categories

Java Build Tools

Registered

2021-06-08