This is a sample / starter architecture project for building a modular monolith application using Domain-Driven Design (DDD) principles in .NET. It aims to show how to structure a monolithic application into modules (bounded contexts), while preserving separation of concerns, maintainability, and scalability, without splitting into microservices. Showing the application of best practices and object-oriented programming principles. Presentation of some architectural considerations, decisions, approaches. Presentation of the implementation using Domain-Driven Design approach (tactical patterns). Presentation of the implementation using Domain-Driven Design approach (tactical patterns).

Features

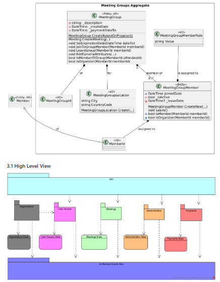
  • Modular monolithic architecture: decomposition into modules (domains) within a single process
  • Domain-Driven Design (DDD) pattern adoption (entities, aggregates, domain services, value objects)
  • Integration with frontend (React) for the modular monolith full stack example
  • Demonstrates infrastructure concerns such as data access, messaging, cross-module dependencies, module boundaries
  • Actively maintained: community updates including migration to .NET 8.0
  • Example projects and sample code for real-world patterns and practices

Project Samples

Project Activity

See All Activity >

Categories

Design

License

MIT License

Follow Modular Monolith with DDD

Modular Monolith with DDD Web Site

Other Useful Business Software
Enterprise-grade ITSM, for every business Icon
Enterprise-grade ITSM, for every business

Give your IT, operations, and business teams the ability to deliver exceptional services—without the complexity.

Freshservice is an intuitive, AI-powered platform that helps IT, operations, and business teams deliver exceptional service without the usual complexity. Automate repetitive tasks, resolve issues faster, and provide seamless support across the organization. From managing incidents and assets to driving smarter decisions, Freshservice makes it easy to stay efficient and scale with confidence.
Try it Free
Rate This Project
Login To Rate This Project

User Reviews

Be the first to post a review of Modular Monolith with DDD!

Additional Project Details

Operating Systems

Linux, Mac, Windows

Programming Language

C#

Related Categories

C# Design Software

Registered

2025-09-24