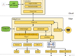
KubeEdge is built upon Kubernetes and extends native containerized application orchestration and device management to hosts at the Edge. It consists of a cloud part and an edge part, and provides core infrastructure support for networking, application deployment, and metadata synchronization between the cloud and edge. It also supports MQTT which enables edge devices to access through edge nodes. With KubeEdge it is easy to get and deploy existing complicated machine learning, image recognition, event processing, and other high-level applications to the Edge. With business logic running at the Edge, much larger volumes of data can be secured & processed locally where the data is produced. With data processed at the Edge, the responsiveness is increased dramatically and data privacy is protected.

Features

  • Kubernetes-native support: Managing edge applications and edge devices in the cloud with fully compatible Kubernetes APIs
  • Ensure reliable messages delivery without loss over unstable cloud-edge network
  • Ensure edge nodes run autonomously and the applications in edge run normally, when the cloud-edge network is unstable or edge is offline and restarted
  • Managing edge devices through Kubernetes native APIs implemented by CRD
  • Extremely lightweight Edge Agent(EdgeCore) to run on resource constrained edge
  • KubeEdge consists of cloud part and edge part

Project Samples

Project Activity

See All Activity >

Categories

Frameworks

License

Apache License V2.0

Follow KubeEdge

KubeEdge Web Site

Other Useful Business Software
AI-generated apps that pass security review Icon
AI-generated apps that pass security review

Stop waiting on engineering. Build production-ready internal tools with AI—on your company data, in your cloud.

Retool lets you generate dashboards, admin panels, and workflows directly on your data. Type something like “Build me a revenue dashboard on my Stripe data” and get a working app with security, permissions, and compliance built in from day one. Whether on our cloud or self-hosted, create the internal software your team needs without compromising enterprise standards or control.
Try Retool free
Rate This Project
Login To Rate This Project

User Reviews

Be the first to post a review of KubeEdge!

Additional Project Details

Programming Language

Go

Related Categories

Go Frameworks

Registered

2024-03-01