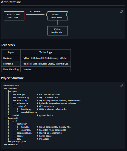
Habit Tracker is a personal habit-tracking web application designed to help users build and maintain daily habits through intuitive UI and analytics that visualize progress over time. It runs locally with a FastAPI backend (Python) and a React frontend, storing all data in a lightweight SQLite database so there’s no need for user accounts or cloud storage, which keeps habit data fully private and self-contained. The app provides streak tracking and completion rates for each habit, giving users feedback on consistency and motivation by showing how often habits are completed and where they may be lagging. A calendar view lets users see a monthly grid of their habit history with color-coded days to highlight patterns and encourage daily engagement. Habit-Tracker also supports planned absences so users can skip days without breaking their streaks, reducing frustration and keeping long-term habits on track.

Features

  • Local-first habit tracking with no account required
  • Streak and completion rate visualization
  • Monthly calendar progress view
  • Planned absence skipping
  • FastAPI backend with React frontend
  • Uses SQLite for private data storage

Project Samples

Project Activity

See All Activity >

Categories

AI Coding

Follow Habit Tracker

Habit Tracker Web Site

Other Useful Business Software
MongoDB Atlas runs apps anywhere Icon
MongoDB Atlas runs apps anywhere

Deploy in 115+ regions with the modern database for every enterprise.

MongoDB Atlas gives you the freedom to build and run modern applications anywhere—across AWS, Azure, and Google Cloud. With global availability in over 115 regions, Atlas lets you deploy close to your users, meet compliance needs, and scale with confidence across any geography.
Start Free
Rate This Project
Login To Rate This Project

User Reviews

Be the first to post a review of Habit Tracker!

Additional Project Details

Programming Language

Python

Related Categories

Python AI Coding Tool

Registered

2026-01-28