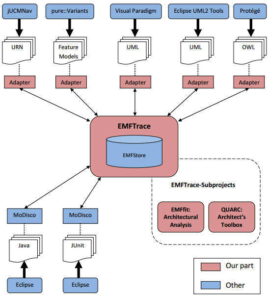
EMFTrace extends the EMFStore repository by elicitating dependencies between related models of different modeling and programming languages. The explicit recording and modeling of different types of dependencies as traceability links shall support evolutionary changes by impact analysis, early evaluation of quality flaws, and better comprehension. It is an open source project to support the practical application of research results regarding development methods for evolution of software architectures and for software reengineering.

EMFStore is used for integrating models and source code from different tools and vendors, while EMFTrace provides means for dependency detection, dependency visualization, and change impact analysis.

Features

  • Recording of software dependencies as traceability links
  • Validation of traceability links
  • Computation of transitive closure of dependencies
  • Graph-based visualization of traceability links
  • Rule-based dependency detection between software artifacts
  • Rule-based change impact analysis of software artifacts
  • Distance-based change impact analysis of software artifacts

Project Samples

Project Activity

See All Activity >

License

Eclipse Public License

Follow EMFTrace

EMFTrace Web Site

Other Useful Business Software
Try Google Cloud Risk-Free With $300 in Credit Icon
Try Google Cloud Risk-Free With $300 in Credit

No hidden charges. No surprise bills. Cancel anytime.

Use your credit across every product. Compute, storage, AI, analytics. When it runs out, 20+ products stay free. You only pay when you choose to.
Start Free
Rate This Project
Login To Rate This Project

User Reviews

Be the first to post a review of EMFTrace!

Additional Project Details

Intended Audience

Architects, Developers, Engineering, Science/Research

User Interface

Eclipse, Java SWT

Programming Language

Java

Related Categories

Java UML Tool, Java Computer-Aided Software Engineering (CASE) Software, Java Design Software

Registered

2012-03-07