Charm Pascal is an IDE created to be completely useful .
It's different from other IDEs with features like this , this IDE is completely free for any user , and it came with new features to make coding in Pascal funnier,easier and ways better than before.



Created by Alaa Ben Fatma .

Features

  • Free
  • Intellisense
  • Smart syntax Highlighting
  • Autocomplete menus
  • Parser
  • Multi Themes
  • Environment styler
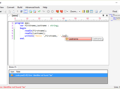
  • Fly-Time errors detector
  • Export to : HTML , RTF files
  • Integral debugger
  • Compiler
  • Application creator
  • Smart list ( contains : classes , functions , titles , libraries..etc)
  • Code Map
  • Multi tabs
  • Arrays generator 2.0 integred
  • Libraries manager
  • Examples

Project Samples

Project Activity

See All Activity >

Follow Charm Pascal IDE

Charm Pascal IDE Web Site

Other Useful Business Software
Forever Free Full-Stack Observability | Grafana Cloud Icon
Forever Free Full-Stack Observability | Grafana Cloud

Our generous forever free tier includes the full platform, including the AI Assistant, for 3 users with 10k metrics, 50GB logs, and 50GB traces.

Built on open standards like Prometheus and OpenTelemetry, Grafana Cloud includes Kubernetes Monitoring, Application Observability, Incident Response, plus the AI-powered Grafana Assistant. Get started with our generous free tier today.
Create free account

Additional Project Details

Registered

2015-08-01