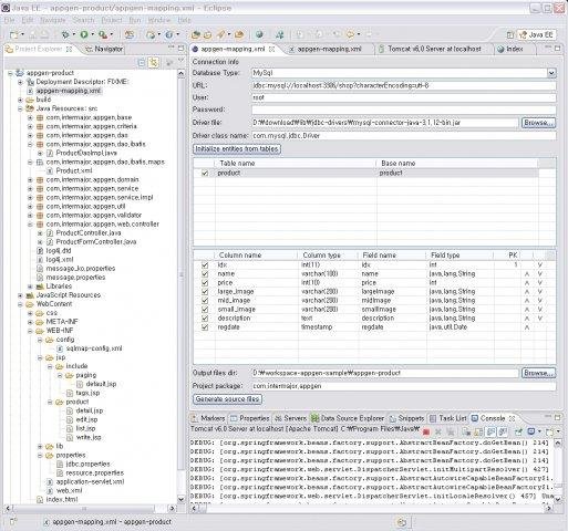
AppGen eclipse plugin generate full java web application source codes based on Spring and iBatis. You can set the XML configuration mapping file from a database schema quickly by conventions, and can edit it easily. (requires java 1.5 or higher)

Project Samples

Project Activity

See All Activity >

Categories

Code Generators

License

Apache License V2.0

Follow AppGen

AppGen Web Site

Other Useful Business Software
Enterprise-grade ITSM, for every business Icon
Enterprise-grade ITSM, for every business

Give your IT, operations, and business teams the ability to deliver exceptional services—without the complexity.

Freshservice is an intuitive, AI-powered platform that helps IT, operations, and business teams deliver exceptional service without the usual complexity. Automate repetitive tasks, resolve issues faster, and provide seamless support across the organization. From managing incidents and assets to driving smarter decisions, Freshservice makes it easy to stay efficient and scale with confidence.
Try it Free
Rate This Project
Login To Rate This Project

User Reviews

Be the first to post a review of AppGen!

Additional Project Details

Intended Audience

Developers

User Interface

Eclipse

Programming Language

Java, JSP

Database Environment

MySQL, Oracle

Related Categories

JSP Code Generators, Java Code Generators

Registered

2009-09-30